Eleveo WFO
Breadcrumbs

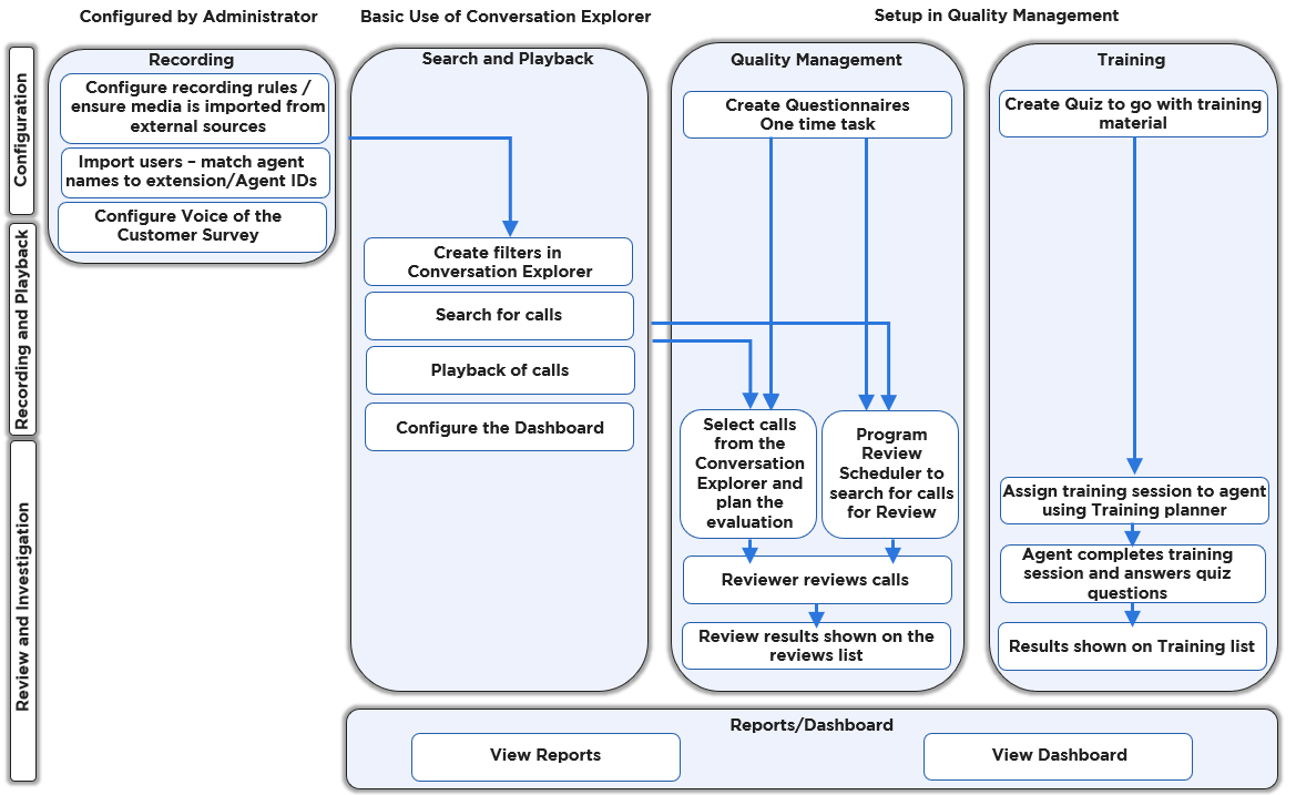
Eleveo Quality Management User Workflow

This page provides a simplified overview of commonly implemented workflows for Quality Management. 
Depending on your use case follow one of the paths below:

Preconditions for Quality Management

Conversations must be imported from Media Capture modules or from other data sources (such as Salesforce, for example).
Recording Rules must be defined by an administrator in call center environments, the system must be configured for recording and playback of media.

Search and Playback / Conversation Explorer

  1. Log into Quality Management (follow the instructions on the  Login page).

  2. Search for calls / create filters on the Conversation Explorer screen (find more details on the  Conversation Explorer page).

  3. Playback media from the Conversation Explorer .

  4. Configure the Dashboard (follow the instructions on the  Dashboard page).



Quality Management

  1. Create questionnaires, as described on the Questionnaires page (this is a one time task).

    1. Select a call from the Conversation Explorer and plan an evaluation (find more details on the Using the Review Form page).

    2. Program the Review Scheduler to search for calls to review (find more details on the Review Scheduler ).

  2. Reviewer completes a review using the Grading Form (find more details on the  Conversation Review - Grading Form page).

  3. Results are visible on the Reviews screen (more details: Using the Reviews Screen ) or in the Review report (more details: Using the Review Report ).


Use Trainings

  1. Create a quiz to go with the training material (find more details on the  Creating a Quiz page).

  2. Assign a training session to an agent using the Training Planner (find more details on the  Planning Training page).

  3. Agent completes the Training Quiz (find more details on the Taking a Training Quiz page).

  4. Search and review the results of the training (find more details on the Searching for a Training page).


The diagram below provides a general overview of the workflow for tasks within Eleveo Quality Management:

image-2023-7-28_12-39-2.png